Server
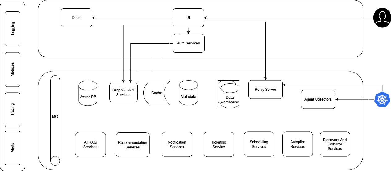
The NudgeBee Server is the central component of the NudgeBee platform. It receives data from NudgeBee Agents, performs analysis, and handles user authentication and integrates with external services.
Architecture

The NudgeBee Server is the central component of the NudgeBee platform. It receives data from NudgeBee Agents, performs analysis, and handles user authentication and integrates with external services.
